百数百数帮助
  • 首页
  • 帮助文档
  • 后端python
  • 开放平台
  • 私有云
  • 场景案例
  • 更新日志
返回控制台
返回控制台
  • 表单使用
    • 高度自定义推送提醒
    • 如何利用计划任务实现便捷的业务操作
    • 基于python的无限扩展可能
    • 个性化打印“利器”
    • 自动生成电子公文
    • 表单多标签分类展示
    • 设置提交缓存避免重复录入
    • 重要的数据,提交时来个确认操作吧
    • 更好的子表单数据填充方式
    • 如何方便地查询其他表单的数据
    • 让表单提交后可以自定义提示
    • 表单提交后跳转指定链接
    • 在微信实现唯一身份填报
    • 按条件控制字段显示或隐藏
  • 报表使用
    • 开始我们的任务管理
    • 如何提高数据报表操作的便捷度
    • 如何实现基于地图定位的报表管理
    • 轻松搞定数据可视化
    • 快速汇总分析大批量数据
    • 利用聚合表轻松实现库存计算
    • 多表汇总分析运算
    • 动态大屏操作步骤
  • 团队协作
    • 链接上下游协同
    • 利用功能插件轻松实现丰富的扩展应用
    • 分享外链来收集外部的数据吧
    • 移动端扫码上传数据信息
    • 实现便捷的跨应用取数
    • 微信体系账号一体化
    • 自定义工作台创建企业门户页面
  • 数据助手
    • 数据助手子表单
      • 筛选子表单数据到普通字段
      • 普通字段添加到子表单
      • 子表单聚合计算
      • 子表单单行联动
      • 子表单批量联动
      • 子表单内联动多表
      • 子表单数据同步
    • 数据助手计划任务
      • 计划任务删除数据
      • 计划任务发起流程
    • 数据助手智能助手
      • 多字段匹配
      • 数据去重
      • 联动数据到当前表
      • 数据助手关联数据
      • 数据合并
      • 加载上次提交值
  • 私有云
    • 打造企业自己品牌化的办公平台
    • 打造企业私有的数据中心
    • 免审核批量生成账号
    • 在私有办公平台对接企业自己的公众号
    • 如何配置私有云账号性能?
    • 在私有云建立企业自己的行业模板中心
    • 为企业提供全环境兼容的私有化部署
    • 全体系开放平台为企业实现更多个性化需求
    • 商务授权全解析
    • 三方系统对接能力展示
    • 百数开放平台与WebAPI对比
    • 百数安全防护策略
  • 行业解决方案
    • 疫情防控
      • 疫情防控行业领域能力展示——核酸检测
      • 疫情防控行业领域能力展示——返乡登记
      • 疫情防控行业领域能力展示——流调管理
    • 教育培训
      • 教育培训领域能力展示——培训机构
      • 教育培训领域能力展示——高校应用
    • 进销存
      • 订单管理系统能力展示
      • 电商行业领域能力展示
      • 进销存管理系统能力展示
    • 客户关系管理
      • 客户关系管理能力展示——获客线索与销售
      • 客户关系管理能力展示——客户关系维护
    • 人力行政管理
      • 人力行政管理系统能力展示——人力资源
      • 人力行政管理系统能力展示——行政管理
    • 巡检
      • 巡检领域系统能力展示
  • 标杆案例
    • 智慧社区细分领域合作案例展示
    • 金融领域商业合作案例
    • 千米快修连锁门店管理合作案例
    • 职通宝人资领域合作案例
    • 森马鞋业电商领域合作案例
    • 消防巡检领域案例分析
    • 疫情防控领域合作案例
    • 昌宜同方(武汉)租赁领域合作案例
    • 百数企资管理服务商案例
  • 开放平台API
    • 使用开放平台API接口登录系统
  • 场景应用
    • 客户管理
      • CRM-客户管理
      • CRM-线索管理
      • CRM-商机管理
    • 供应商管理
      • SRM-供应商管理
      • SRM-询报价管理
      • SRM-招投标管理
    • 生产管理
      • 生产管理-BOM和计划
      • 生产管理-生产加工
      • 生产管理-成本核算
    • 制造管理
      • 制造管理-工艺工序
      • 制造管理-生产过程
      • 制造管理-质检管理
    • 疫情防控
    • 合同管理
    • 教育培训
      • 培训机构-招生管理
      • 培训机构-学员管理
      • 培训机构-教务管理
    • 进销存
      • 云进销存-采购管理
      • 云进销存-销售管理
      • 云进销存-仓库管理
    • 设备巡检
      • 设备-巡检管理
      • 设备-报修管理
      • 设备-保养管理
    • 店铺管理
      • 店铺-客户管理
      • 店铺-订单管理
      • 店铺-收支管理
    • 人力行政
      • 人事OA-员工管理
      • 人事OA-薪资管理
      • 人事OA-考勤管理
    • 物业管理
      • 物业-业主管理
      • 物业-办公管理
      • 物业-后勤管理
  • 百数介绍

设备-巡检管理demo讲解

  • 1、简介
    • 1.1、案例简介
    • 1.2、应用场景
  • 2、设置方法
    • 2.1、表单搭建
    • 2.2、表单【设备档案-履历表】字段及表单属性设置
    • 2.3、表单【设备巡检单】字段及表单属性设置
    • 2.4、【设备管理】报表搭建
    • 2.5、效果演示

1、简介

1.1、案例简介

本文将介绍,如何搭建设备-巡检管理。

1.2、应用场景

设备管理员进行制定设备巡检时间/内容计划、记录设备巡检信息、可以查看今日待巡检设备。

2、设置方法

2.1、表单搭建

1)新建表单【设备档案-履历表】,字段设置如下:

名称 类型
设备状态 下拉框
设备编号 单行文本
设备名称 单行文本
规格型号 单行文本
设备类型 单行文本
所属车间 下拉框
安装地点 下拉框
负责人 成员单选
联系方式 单行文本
生产厂家 单行文本
供应商 单行文本
购买时间 日期时间
启用日期 日期时间
设备信息/点检巡检 多标签
最近巡检 日期时间
巡检记录 关联查询
巡检方案 下拉框
一天规定巡检次数 数字

2)新增表单【设备巡检单】,字段设置如下;

名称 类型 名称 类型
选择设备 数据加载 辅助字段:巡检日期+设备编号 单行文本
设备编号 单行文本 辅助字段:当日第几次巡检 数字
设备名称 单行文本 本次巡检概要 多行文本
规格型号 单行文本 设备编号 单行文本
设备类型 单行文本 设备名称 单行文本
巡检方案 单行文本 巡检时间 日期时间
巡检时间计划 单行文本 巡检人员 成员单选
巡检内容计划 单行文本 巡检定位 定位
巡检记录 子表单 现场拍照 图片
巡检结果 单选按钮组 设备状态 下拉框
本次巡检总结 多行文本

3)新增表单【巡检方案】,字段设置如下;

名称 类型
巡检方案名称 单行文本
巡检时间计划 下拉框
一天规定巡检次数 数字
巡检内容计划 下拉框

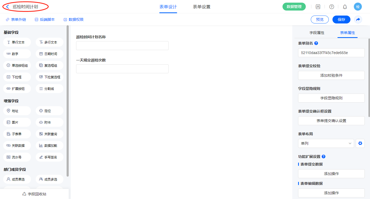
4)新增表单【巡检时间计划】,字段设置如下;

名称 类型
巡检时间计划名称 单行文本
一天规定巡检次数 数字

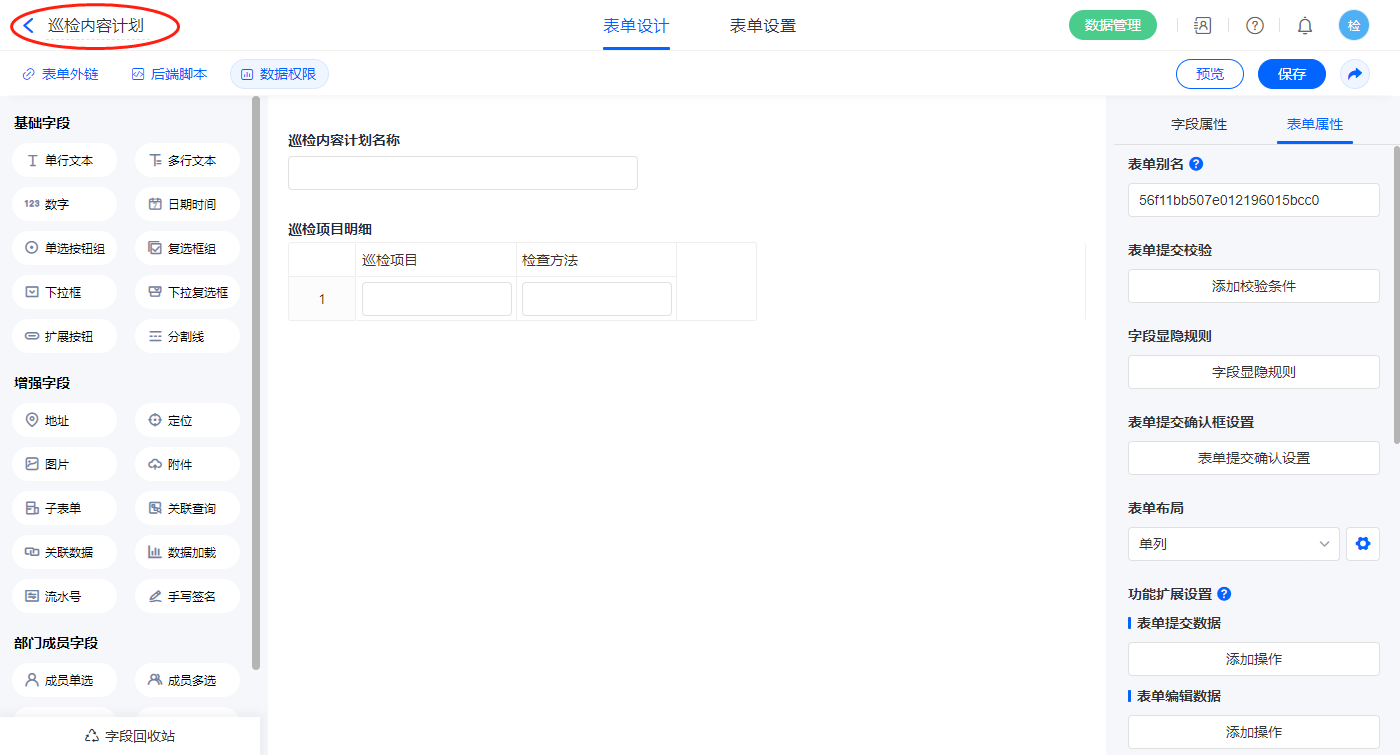
5)新增表单【巡检内容计划】,字段设置如下;

名称 类型
巡检内容计划名称 单行文本
巡检项目明细 子表单

2.2、表单【设备档案-履历表】字段及表单属性设置

1)【巡检记录】关联查询字段,设置关联表为【设备巡检单】并如图选择关联字段,设置显示数据条数为多条;

设置关联条件,【设备编号】字段作为关联条件;

2)【巡检方案】字段,选择设置为关联其他表单数据,关联巡检方案的【巡检方案名称】字段;

【一天规定巡检次数】字段,设置默认值为数据联动,设置联动条件及联动字段;

2.3、表单【设备巡检单】字段及表单属性设置

1)【选择设备】数据加载字段,数据源为【设备档案-履历表】,添加显示字段设置赋值字段,触发公式为【设备编号】字段,设置完成点击保存;

2)【巡检方案】字段,设置默认值为数据联动,联动的表单及条件一致,设置对应联动字段即可;

【巡检时间计划】字段,设置默认值为数据联动,设置联动条件及联动字段;

【巡检内容计划】字段,设置默认值为数据联动,设置联动条件及联动字段;

【巡检记录】子表单字段,设置默认值为数据联动,设置联动条件及联动字段;

【巡检信息.设备名称】字段,设置默认值为数据联动,设置联动条件及联动字段;

3)【辅助字段:巡检日期+设备编号】字段,默认值选择公式编辑,如图设置公式;

【辅助字段:当日第几次巡检】字段,默认值选择公式编辑,如图设置公式;

【巡检信息.设备编号】字段,默认值选择公式编辑,如图设置公式;

【本次巡检总结】字段,默认值选择公式编辑,如图设置公式;

4)表单提交设置1条数据助手,名称为设备巡检处理;

新增修改数据的执行动作,选择目标表单【设备档案-履历表】,配置过滤条件及对应赋值字段,设置好点击【完成】并保存该数据助手;

2.4、【设备管理】报表搭建

1)新增【设备管理】报表,用基础报表【数据表】展示数据源为表单【设备档案-履历表】的数据;

2)新增数据表菜单栏,【设备巡检】;

【设备巡检】的菜单栏,操作模式设置为弹出表单【设备巡检单】;

3)数据菜单冻结属性打钩,固定数据表菜单栏位置;

4)设置报表的权限,填入权限组名称菜单,选择可操作的数据表菜单;

2.5、效果演示

  • 设备-巡检管理demo应用详情
最新修改于:2023-03-01